软件使用的是微软邮箱账号,教程说错成谷歌去了
更新日志
2025-7-22更新:
1.优化账号登录代码
2.新增拉群后自动退出群
3.修复拉群失败问题
2025-9-8更新:
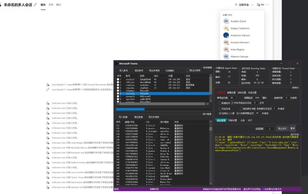
1.修复登录失败问题
1.数据检存
软件支持手机号和邮箱数据进行检存是否存在Microsoft Teams用户,存在则自动保存,不存在则过滤掉,支持多账号多线程批量检存

2.修改资料
软件支持修改姓名资料
3.陌生人私信
软件支持自动登录账号批量发送陌生人私信消息

4.啦陌生人入群,新增自动退群功能
软件支持自动登录账号,啦陌生人进指定的群,也支持登录的账号自动创建群,将陌生人拉入进创建的群,支持拉完后自动一条消息,目前官方风控,一个群一小时左右只能拉6人左右就会限制,需要间隔多久后才能继续拉

5.指定群发消息
软件支持自动进指定的群发送群消息

以上就是Microsoft Teams 协议软件的功能介绍和效果展示
提供引流方法或推广渠道可以联系客服免费的定制软件© 版权声明
(免责声明)温馨提示《请勿使用本软件进行非法活动,凡发现者禁封上报有关部门处理,本软件仅提供参考学习使用,请在下载24小时后删除本软件,若因使用者触犯法律法规带来的任何后果均与本站(作者)无关》
THE END












































暂无评论内容