
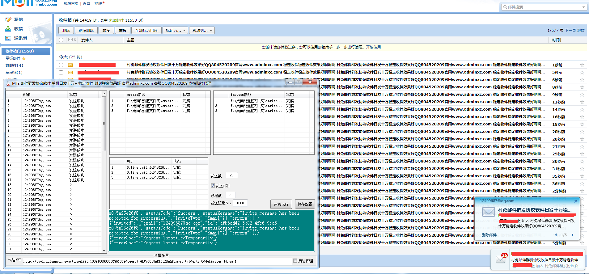
这款邮件群发引流协议支持多线程发送,速度非常的快,单线程运行10秒左右可以发100-300条,日发十万以上 ,支持多线程运行,广告效果展示好,内容限制不大,支持发网址QQ微信等广告内容,支持贴牌代理出售
软件成本说明:
需要手动接码注册账号获取发送参数,一个号的成本是0.2元左右,一个号测试可以发送8000条以上,隔天还可以继续使用,成本算是非常的低了

© 版权声明
(免责声明)温馨提示《请勿使用本软件进行非法活动,凡发现者禁封上报有关部门处理,本软件仅提供参考学习使用,请在下载24小时后删除本软件,若因使用者触犯法律法规带来的任何后果均与本站(作者)无关》
THE END














































暂无评论内容